
什么是金丝雀发布
既然要聊具体的实现,那么在开始之前,先科普下什么是“金丝雀发布”。金丝雀发布也叫“灰度发布”,具体来说就是在发布线上版本时,先将少量的生产流量打到服务的新版本,以验证新版本的准确性和可靠性,待发布的新版本得到线上流量的全面验证后,在逐步将所有流量放入新版本,以实现生产服务版本的稳定更新。
在不同技术栈场景中,金丝雀发布的实现方式也不尽相同:有通过nginx实现的、也有借助A/B测试实现的。而随着以Kubernetes为代表的云原生基础设施的普及,金丝雀发布作为一项基本的服务发布功能,其实现方式也有了一些新的趋势——那就是逐步与云原生基础设施融为一体,成为基础设施服务的一部分。
Kubernetes中的金丝雀(灰度)发布
接下来,先看看在Kubernetes中是如何实现版本更新的。以下内容假设你已经有了一套可用的Kubernetes环境,如果没有可以查看文末推荐阅读的文章链接,参考相关分享自行部署。
1.滚动更新
在介绍Kubernetes中的金丝雀(灰度)发布之前,先来了解下Kubernetes中最重要的应用部署方式——“滚动升级”。
所谓“滚动升级”:是指当更新了Kubernetes中Deployment编排资源的Pod模版(例如更新镜像版本号)之后,Deployment就需要遵循一种叫做“滚动更新(rolling update)”的方式,来升级现有的容器,从而实现应用对外服务的“不中断更新部署”。Kubernetes实现“滚动升级”的示意图如下:

如上图所示,滚动升级的过程为:
1)当容器开始升级时,集群中会先启动一个新版本的Pod,并终止一个旧版本的Pod。
2)如果此时,新版本的Pod有问题启动不了,那么“滚动升级”就会停止,并允许开发和运维人员介入。而在这个过程中,由于应用本身还有两个旧版本的Pod在线,所以服务并不会受到太大的影响。
3)而如果新版本的Pod启动成功,且服务访问正常,则继续滚动升级,直至按照Deployment编排器设置的副本数量,完成后续旧版本Pod的升级。
在Kubernetes中Deployment还可以通过相应地“滚动升级”策略,来控制Pod的滚动升级行为,以进一步保证服务的连续性。例如:“在任何时间窗口内,只有指定比例的Pod处于离线状态;在任何时间窗口内,只有指定比例的新Pod被创建出来"。可以通过相应地控制参数进行设置,如下:
...spec: selector: matchLabels: app: micro-api replicas: 3 #设置滚动升级策略 #Kubernetes在等待设置的时间后才开始进行升级,例如5秒 minReadySeconds: 5 strategy: type: RollingUpdate rollingUpdate: #升级过程中最多可以比原先设置多出的Pod数量 maxSurge: 1 #升级过程中Deployment控制器最多可以删除多少个旧Pod,主要用于提供缓冲时间 maxUnavailable: 1...
在上面RollingUpdate Strategy(滚动升级策略)的配置中:
- maxSurge:指定的是,除了设定的Pod副本数量之外,在一次“滚动”中,Deployment控制器还可以创建多少个新的Pod。
- maxUnavailable:指的是,在一次“滚动”中,Deployment控制器可以删除多少个旧Pod。
接下来具体演示下在Kubernetes中进行服务滚动升级的详细过程。
使用的示例代码说明:
项目以Spring Boot编写的Java服务为主,在体验上更接近真实的项目开发场景。项目的结构如下:

该项目所在的GitHub地址为:
https://github.com/manongwudi/istio-micro-service-demo
“滚动升级”演示:
这里先借助示例项目中的“micro-api”服务来演示其在Kubernetes中进行“滚动升级”的过程,步骤如下:
(1)首先准备“micro-api”服务的k8s发布文件(如:micro-api.yaml)。代码如下:
apiVersion: v1kind: Servicemetadata: name: micro-apispec: type: ClusterIP ports: - name: http port: 19090 targetPort: 9090 selector: app: micro-api---apiVersion: apps/v1kind: Deploymentmetadata: name: micro-apispec: selector: matchLabels: app: micro-api replicas: 3 #设置滚动升级策略 #Kubernetes在等待设置的时间后才开始进行升级,例如5秒 minReadySeconds: 5 strategy: type: RollingUpdate rollingUpdate: #升级过程中最多可以比原先设置多出的Pod数量 maxSurge: 1 #升级过程中Deployment控制器最多可以删除多少个旧Pod maxUnavailable: 1 template: metadata: labels: app: micro-api spec: #设置的阿里云私有镜像仓库登陆信息的secret(对应2.1.2的设置) imagePullSecrets: - name: regcred containers: - name: micro-api image: registry.cn-hangzhou.aliyuncs.com/wudimanong/micro-api:1.0-SNAPSHOT imagePullPolicy: Always tty: true ports: - name: http protocol: TCP containerPort: 19090
上述部署文件设置了“micro-api”服务的Pod副本个数为“3”,并且设置了相应地滚动升级策略。
(2)接下来执行k8s部署命令如下:
$ kubectl apply -f micro-api.yaml
成功后,查看Deployment创建后的状态信息,命令效果如下:
$ kubectl get deploymentsNAME READY UP-TO-DATE AVAILABLE AGEmicro-api 3/3 3 3 190d
从上述命令的返回结果中,可以看到三个状态字段,它们的含义如下所示:
- READY:表示用户期望的Pod副本个数,以及当前处于Running状态的Pod个数。
- UP-TO-DATE:当前处于最新版本的Pod个数。所谓最新版本,指的是Pod的Spec部分与Deployment中Pod模版里定义的完全一致。
- AVAILABLE:当前已经可用的Pod的个数——既是Running状态,又是最新版本,并且已经处于Ready(监控检查正确)状态的Pod个数。
(3)模拟服务版本升级,触发滚动升级。
接下来重新构建“micro-api”服务的版本,并将其上传至私有镜像仓库。之后,通过命令修改“micro-api”的Deployment所使用的镜像,并触发滚动升级。
修改Deployment所使用的镜像的命令如下:
$ kubectl set image deployment/micro-api micro-api=registry.cn-hangzhou.aliyuncs.com/wudimanong/micro-api:1.1-SNAPSHOTdeployment.apps/micro-api image updated
这里使用了“kubectl set image”指令,主要是为了方便操作,也可以直接在k8s部署文件中进行镜像版本的修改。
修改完Deployment的镜像版本后,Kubernetes会立即触发“滚动升级”的过程。可以通过“kubectl rollout status”指令来查看Deployment资源的状态变化。具体如下:
$ kubectl rollout status deployment/micro-apiWaiting for deployment "micro-api" rollout to finish: 2 out of 3 new replicas have been updated...Waiting for deployment "micro-api" rollout to finish: 2 out of 3 new replicas have been updated...Waiting for deployment "micro-api" rollout to finish: 2 out of 3 new replicas have been updated...Waiting for deployment "micro-api" rollout to finish: 2 of 3 updated replicas are available...Waiting for deployment "micro-api" rollout to finish: 2 of 3 updated replicas are available...deployment "micro-api" successfully rolled out
这时,也可以通过查看Deployment的Events,看到这个“滚动升级”的过程。具体如下:
$ kubectl describe deployment micro-api...OldReplicaSets: <none>NewReplicaSet: micro-api-d745d8649 (3/3 replicas created)Events: Type Reason Age From Message ---- ------ ---- ---- ------- Normal ScalingReplicaSet 12m deployment-controller Scaled up replica set micro-api-677dd4d5b6 to 1 Normal ScalingReplicaSet 12m deployment-controller Scaled down replica set micro-api-57c7cb5b74 to 2 Normal ScalingReplicaSet 12m deployment-controller Scaled up replica set micro-api-677dd4d5b6 to 2 Normal ScalingReplicaSet 5m1s deployment-controller Scaled down replica set micro-api-677dd4d5b6 to 0 Normal ScalingReplicaSet 5m deployment-controller Scaled up replica set micro-api-d745d8649 to 2 Normal ScalingReplicaSet 56s deployment-controller Scaled down replica set micro-api-57c7cb5b74 to 0 Normal ScalingReplicaSet 56s deployment-controller Scaled up replica set micro-api-d745d8649 to 3
可以看到,当你修改了Deployment里的Pod定义后,"Deployment Controller"会使用这个修改后的Pod模版,创建一个新的ReplicaSet,这个新的ReplicaSet的初始Pod副本数是:0。
然后在Age=12 m的位置,开始将这个新的ReplicaSet所控制的Pod副本数从0个变成1个。
紧接着,在Age=12 m的位置,又将旧ReplicaSet所控制的Pod副本数减少1个,即“水平收缩”成两个副本。
如此交替进行,新ReplicaSet所管理的Pod的副本数,从0个变成1个,再变成2个,最后变成3个;而旧ReplicaSet所管理的Pod的副本数则从3个变成2个,最后变成0个。
这样,就完成了一组Pod的版本升级过程。而像这样将一个Kubernetes集群中正在运行的多个Pod版本,交替逐一升级的过程,就是“滚动升级”。
2.金丝雀(灰度)发布
前面“1.”小标题中,比较详细的演示了Kubernetes的“滚动升级”的方式,虽然通过滚动升级的方式可以方便、平滑的实现版本更新,但是这个过程,并没有灰度功能。滚动升级的方式,虽然中间有缓冲交替的过程,但这种过程是自动的、迅速的,滚动升级过程结束就相当于直接进行了新版本的全量发布。
而对于需要进行金丝雀(灰度)发布的场景,“滚动升级”的方式很显然是不够用的。那么,在Kubernetes中应该如何结合版本更新做到金丝雀(灰度)发布呢?
具体步骤如下:
(1)编写实现新版本灰度发布的部署文件。
为了实现在Kubernetes中的金丝雀(灰度)发布过程的可观测,我们重新定义下具体的k8s发布文件(如:micro-api-canary.yaml)的内容如下:
apiVersion: apps/v1kind: Deploymentmetadata: name: micro-apispec: selector: matchLabels: app: micro-api replicas: 3 #设置滚动升级策略 #Kubernetes在等待设置的时间后才开始进行升级,例如5秒 minReadySeconds: 5 strategy: type: RollingUpdate rollingUpdate: #升级过程中最多可以比原先设置多出的Pod数量 maxSurge: 1 #升级过程中Deployment控制器最多可以删除多少个旧Pod,主要用于提供缓冲时间 maxUnavailable: 1 template: metadata: labels: app: micro-api #增加新的标签(演示k8s的灰度发布) track: canary spec: #设置的阿里云私有镜像仓库登陆信息的secret(对应2.1.2的设置) imagePullSecrets: - name: regcred containers: - name: micro-api image: registry.cn-hangzhou.aliyuncs.com/wudimanong/micro-api:1.3-SNAPSHOT imagePullPolicy: Always tty: true ports: - name: http protocol: TCP containerPort: 19090
上述发布文件与“1.”小标题中演示滚动升级时,发布文件的内容一致,只是为了方便观察灰度发布过程的实现,这里通过“track: canary”对新发布的Pod版本进行标记。
设置新版本的镜像为:“micro-api:1.3-SNAPSHOT”。并且通过“spec.selector.matchLabels.app:micro-api”与历史版本Pod所对应的Service(micro-api.yaml文件中定义的Service)资源定义匹配。**
(2)执行"滚动升级"发布命令,实现“灰度发布”效果。
$ kubectl apply -f micro-api-canary.yaml && kubectl rollout pause deployment/micro-api
上面通过"kubectl rollout pause"命令实现对Deployment的金丝雀(灰度发布)。执行发布命令之后的运行效果如下:
$ kubectl get pods --show-labels -o wideNAME READY STATUS RESTARTS AGE IP NODE NOMINATED NODE READINESS GATES LABELSmicro-api-57c7cb5b74-mq7m9 1/1 Running 0 6m20s 10.32.0.3 kubernetes <none> <none> app=micro-api,pod-template-hash=57c7cb5b74micro-api-57c7cb5b74-ptptj 1/1 Running 0 6m20s 10.32.0.4 kubernetes <none> <none> app=micro-api,pod-template-hash=57c7cb5b74micro-api-7dbb6c5d66-4rbdc 1/1 Running 0 5m33s 10.32.0.6 kubernetes <none> <none> app=micro-api,pod-template-hash=7dbb6c5d66,track=canarymicro-api-7dbb6c5d66-cfk9l 1/1 Running 0 5m33s 10.32.0.5 kubernetes <none> <none> app=micro-api,pod-template-hash=7dbb6c5d66,track=canary
查看Deployment的滚动升级情况,命令如下:
$ kubectl get deploymentsNAME READY UP-TO-DATE AVAILABLE AGEmicro-api 4/3 2 4 194d
可以看到此时“micro-api” ready的数量为4,其中两个旧版本Pod,两个新版本Pod。
(3)接下来进行流量测试。
查询两组Pod版本所对应的Service资源的IP,命令如下:
# kubectl get svc micro-apiNAME TYPE CLUSTER-IP EXTERNAL-IP PORT(S) AGEmicro-api ClusterIP 10.110.169.161 <none> 19090/TCP 194d
接下来,模拟对服务的接口进行批量访问,命令如下:
$ for i in {1..10}; do curl 10.110.169.161:19090/test/test; done{"code":0,"data":"V3|无依赖测试接口返回->OK!","message":"成功"}{"code":0,"data":"V3|无依赖测试接口返回->OK!","message":"成功"}{"code":0,"data":"无依赖测试接口返回->OK!","message":"成功"}{"code":0,"data":"无依赖测试接口返回->OK!","message":"成功"}{"code":0,"data":"V3|无依赖测试接口返回->OK!","message":"成功"}{"code":0,"data":"V3|无依赖测试接口返回->OK!","message":"成功"}{"code":0,"data":"无依赖测试接口返回->OK!","message":"成功"}{"code":0,"data":"无依赖测试接口返回->OK!","message":"成功"}{"code":0,"data":"V3|无依赖测试接口返回->OK!","message":"成功"}{"code":0,"data":"V3|无依赖测试接口返回->OK!","message":"成功"}
可以看到,此时流量会随机的流向旧版本和新版本(日志标记为V3)的服务。
(4)将服务版本升级为新版本。
如果新版本的服务经过线上流量测试验证没有问题,则可以通过"rollout resume"命令将整体服务的版本升级为新版本。命令如下:
$ kubectl rollout resume deployment micro-apideployment.apps/micro-api resumed
升级后的效果如下:
$ kubectl get pods --show-labels -o wideNAME READY STATUS RESTARTS AGE IP NODE NOMINATED NODE READINESS GATES LABELSmicro-api-7dbb6c5d66-4rbdc 1/1 Running 0 18m 10.32.0.6 kubernetes <none> <none> app=micro-api,pod-template-hash=7dbb6c5d66,track=canarymicro-api-7dbb6c5d66-bpjtg 1/1 Running 0 84s 10.32.0.3 kubernetes <none> <none> app=micro-api,pod-template-hash=7dbb6c5d66,track=canarymicro-api-7dbb6c5d66-cfk9l 1/1 Running 0 18m 10.32.0.5 kubernetes <none> <none> app=micro-api,pod-template-hash=7dbb6c5d66,track=canary
可以看到,此时目标服务已经通过“滚动升级”的方式完成了全量更新。而如果存在问题,则通过“kubectl rollout undo”命令进行回滚即可!
从上述过程可以看到,Kubernetes中的金丝雀(灰度发布)主要是通过操纵(如:pause)“滚动升级”的过程来实现的——通过发布一定数量的新版本Pod,并利用Service资源类型本身的负载均衡能力来实现流量在新/旧Pod之间的随机交替。
这样的方式虽然已经可以满足一些简单的场景,但是没有办法做到更精准的灰度流量控制。这时候就需要借助 Service Mesh 中的解决方案了,下面我们来看看在 Istio 中如何做到精准流量的金丝雀(灰度)发布。
Istio中的金丝雀(灰度)发布
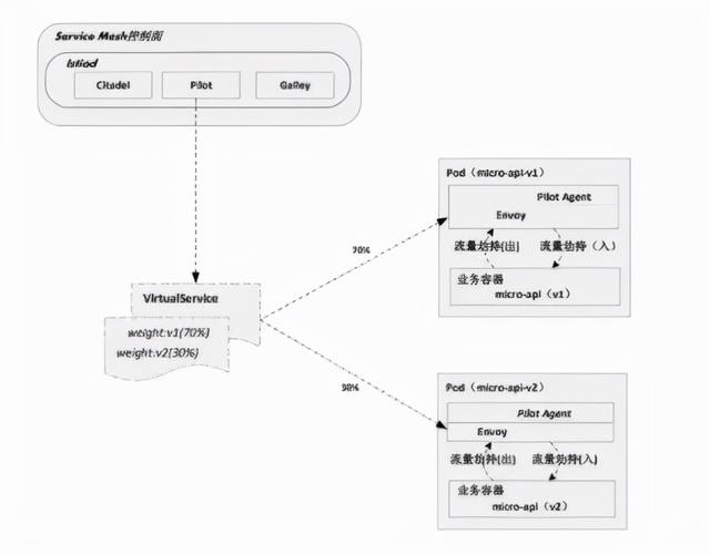
Istio与Kubernetes实现金丝雀(灰度)发布的方式不一样,Istio通过Envoy(SideCar)强大的路由规则管理能力,可以非常灵活地控制对应版本的流量占比,从而实现具备精准流量控制能力的金丝雀(灰度)发布功能。
Istio通过Envoy(SideCar)实现金丝雀(灰度)发布的流量路由示意图如下(继续以“micro-api”服务为例):

从上图中可以大致看出,Istio具备强大的流量管理能力,而这种能力对于实现流量精准控制的金丝雀(灰度)发布功能来说,自然是水到渠成的。
具体来说,在Istio中是通过VirtualService(虚拟服务)这种特定的资源在服务网格中实现流量路由的。通过VirtualService可以方便地定义流量路由规则,并在客户端试图连接到服务时应用这些规则,并最终到达目标服务。
接下来,具体演示如何在Istio中通过VirtualService实现金丝雀(灰度)发布。步骤如下:
(1)首先发布一个v1版本的服务。
要在Istio中实现更精准的版本控制,需要在发布Pod资源时,通过明确的“版本标签”进行指定。准备“micro-api”服务v1版本的k8s部署文件(micro-api-canary-istio-v1.yaml):
apiVersion: v1kind: Servicemetadata: name: micro-apispec: type: ClusterIP ports: - name: http port: 19090 targetPort: 9090 selector: app: micro-api---apiVersion: apps/v1kind: Deploymentmeta data: name: micro-api-v1spec: selector: matchLabels: app: micro-api #这里是关键,需要设置版本标签,以便实现灰度发布 version: v1 replicas: 3 #设置滚动升级策略 #Kubernetes在等待设置的时间后才开始进行升级,例如5秒 minReadySeconds: 5 strategy: type: RollingUpdate rollingUpdate: #升级过程中最多可以比原先设置多出的Pod数量 maxSurge: 1 #升级过程中Deployment控制器最多可以删除多少个旧Pod,主要用于提供缓冲时间 maxUnavailable: 1 template: metadata: labels: app: micro-api #设置版本标签,便于灰度发布 version: v1 spec: #设置的阿里云私有镜像仓库登陆信息的secret imagePullSecrets: - name: regcred containers: - name: micro-api image: registry.cn-hangzhou.aliyuncs.com/wudimanong/micro-api:1.1-SNAPSHOT imagePullPolicy: Always tty: true ports: - name: http protocol: TCP containerPort: 19090
“spec.selector.matchLabels.version:v1”标签用来标注服务的版本,该标签是后续Istio的流量管理规则中,识别服务版本的主要依据。
准备好发布文件后,执行发布命令:
$ kubectl apply -f micro-api-canary-istio-v1.yaml
此时,一个低版本的服务就运行成功了!接下来我们模拟对其实施金丝雀(灰度)发布。
(2)发布一个v2版本的服务(升级的目标版本)。
与v1版本服务一样,发布的v2版本的服务也需要明确版本标签,其发布文件(micro-api-canary-istio-v2.yaml)的内容如下:
apiVersion: apps/v1kind: Deploymentmetadata: name: micro-api-v2spec: selector: matchLabels: app: micro-api #设置好版本标签,便于灰度发布 version: v2 replicas: 3 #设置滚动升级策略 #Kubernetes在等待设置的时间后才开始进行升级,例如5秒 minReadySeconds: 5 strategy: type: RollingUpdate rollingUpdate: #升级过程中最多可以比原先设置多出的Pod数量 maxSurge: 1 #升级过程中Deployment控制器最多可以删除多少个旧Pod,主要用于提供缓冲时间 maxUnavailable: 1 template: metadata: labels: app: micro-api #设置好版本标签,便于灰度发布 version: v2 spec: #设置的阿里云私有镜像仓库登陆信息的secret imagePullSecrets: - name: regcred containers: - name: micro-api image: registry.cn-hangzhou.aliyuncs.com/wudimanong/micro-api:1.3-SNAPSHOT imagePullPolicy: Always tty: true ports: - name: http protocol: TCP containerPort: 19090
执行发布命令:
$ kubectl apply -f micro-api-canary-istio-v2.yaml deployment.apps/micro-api-v2 created
此时,系统中就存在了两组版本的Pod资源,具体如下:
# kubectl get podsNAME READY STATUS RESTARTS AGEmicro-api-v1-565d749dd4-7c66z 1/1 Running 2 13hmicro-api-v1-565d749dd4-7dqfb 1/1 Running 2 13hmicro-api-v1-565d749dd4-l62wc 1/1 Running 2 13hmicro-api-v2-6f98c598c9-5stlw 1/1 Running 0 82smicro-api-v2-6f98c598c9-f2ntq 1/1 Running 0 82smicro-api-v2-6f98c598c9-l8g4j 1/1 Running 0 82s
接下来将演示如何利用Istio强大的流量管理功能,来实现流量在这两组版本Pod资源之间的精确控制!
(3)创建Istio网关资源。
在Istio中要实现流量的精确控制,需要将VirtualService绑定到具体的Ingressgateway(入口网关)资源。因此在创建VirtualService资源实现流量路由及控制前,需要创建一个Istio网关。部署文件(micro-gateway.yaml)的内容如下:
apiVersion: networking.istio.io/v1alpha3kind: Gatewaymetadata: name: micro-gatewayspec: selector: istio: ingressgateway servers: - port: number: 80 name: http protocol: HTTP hosts: - "*"
上述部署文件执行后将创建一个名称为“micro-gateway”的Istio网关,并允许所有主机(hosts:"*"指定)通过该网关。
(4)创建Istio虚拟服务资源VirtualService。
前面提到过在Istio中主要是通过VirtualService(虚拟服务)来实现服务网格内的流量路由及控制。接下来我们看看VirtualService资源的具体创建方式,准备资源文件(如virtual-service-all.yaml),内容如下:
apiVersion: networking.istio.io/v1alpha3kind: VirtualServicemetadata: name: micro-api-routespec: #用于定义流量被发送到的目标主机(这里为部署在k8s中的micro-api服务) hosts: - micro-api.default.svc.cluster.local #将VirtualService绑定到Istio网关,通过网关来暴露路由目标 gateways: - micro-gateway http: - route: #设置旧版本(V1)版本的流量占比为70% - destination: host: micro-api.default.svc.cluster.local subset: v1 #通过权重值来设置流量占比 weight: 70 #设置新版本(V2)版本的流量占比为30% - destination: host: micro-api.default.svc.cluster.local subset: v2 weight: 30
如上所示,VirtualService资源具备针对http的精准流量控制能力,可以将指定占比的流量路由到特定的“subset”指定的版本。而为了实现这一能力,VirtualService资源还需要与Istio网关绑定,通过Istio网关来暴露路由目标。
(5)创建Istio目标路由规则资源。
虚拟服务VirtualService在Istio中主要用于控制流量的行为,而定义流量行为的路由规则则需要通过“DestinationRule”路由规则资源来定义。创建路由规则文件(destination-rule-all.yaml),具体内容如下:
apiVersion: networking.istio.io/v1alpha3kind: DestinationRulemetadata: name: micro-api-destinationspec: #与Deployment资源对应的Service资源名称关联 host: micro-api #流量策略设置:负载均衡策略、连接池大小、局部异常检测等,在路由发生后作用于流量 trafficPolicy: #限流策略 connectionPool: tcp: maxConnections: 10 http: http1MaxPendingRequests: 1 maxRequestsPerConnection: 1 #设置目的地的负债均衡算法 loadBalancer: simple: ROUND_ROBIN #目的地指的是不同的子集(subset)或服务版本。通子集(subset),可以识别应用程序的不同版本,以实现流量在不同服务版本之间的切换 subsets: - name: v1 labels: version: v1 - name: v2 labels: version: v2
如上所示,通过subsets属性,定义了VirtualService资源用于路由的具体版本标签匹配信息。至此,针对两个版本服务的灰度流量控制规则就设置好了,接下来测试具体的金丝雀(灰度)发布效果。
(6)测试Istio实现金丝雀(灰度)发布的流量控制效果。
在正式测试之前,可以通过命令查看下当前的部署资源情况:
#查看部署的Deployment资源kubectl get deploy | grep micro-apimicro-api-v1 3/3 3 3 21hmicro-api-v2 3/3 3 3 8h
#查看两组版本Pod资源对应的K8s-Service的服务IPkubectl get svc micro-apiNAME TYPE CLUSTER-IP EXTERNAL-IP PORT(S) AGEmicro-api ClusterIP 10.110.169.161 <none> 19090/TCP 205d
#查看VirtualService资源定义kubectl get vsNAME GATEWAYS HOSTS AGEmicro-api-route [micro-gateway] [micro-api.default.svc.cluster.local] 7h34m
#查看定义的路由规则资源kubectl get drNAME HOST AGEmicro-api-destination micro-api 7h27m
通过上面的资源信息查看,这里我们已经可以查到Deployments对应的K8s-Service资源的IP,但如果通过K8s-Service资源来进行测试的话,会发现流量的控制并不精准,并不能达到我们设置的70%流量流向v1,30%的流量流向v2(因为这是随机流量)。
因此,要使用Istio的精准流量控制功能,还需要使用Istio的Ingressgateway。查看Istio的Ingressgateway资源IP的命令如下:
#查看ingress的IPkubectl get svc -n istio-system | grep ingressistio-ingressgateway LoadBalancer 10.98.178.61 <pending> 15021:31310/TCP,80:32113/TCP,443:31647/TCP,31400:30745/TCP,15443:30884/TCP 7h54m
接下来,通过Ingress的IP来访问“micro-api”服务,命令及效果如下:
# for i in {1..10}; do curl -H "Host:micro-api.default.svc.cluster.local" 10.98.178.61:80/test/test; done{"code":0,"data":"V3|无依赖测试接口返回->OK!","message":"成功"}{"code":0,"data":"无依赖测试接口返回->OK!","message":"成功"}{"code":0,"data":"无依赖测试接口返回->OK!","message":"成功"}{"code":0,"data":"无依赖测试接口返回->OK!","message":"成功"}{"code":0,"data":"无依赖测试接口返回->OK!","message":"成功"}{"code":0,"data":"无依赖测试接口返回->OK!","message":"成功"}{"code":0,"data":"无依赖测试接口返回->OK!","message":"成功"}{"code":0,"data":"无依赖测试接口返回->OK!","message":"成功"}{"code":0,"data":"V3|无依赖测试接口返回->OK!","message":"成功"}{"code":0,"data":"V3|无依赖测试接口返回->OK!","message":"成功"}
如上所示,流量按照设定的比例(v1:70%;v2:30%)进行了分流。
(7)测试将流量全部切向新版本。
为了更明显地验证Istio的流量控制效果,接下来,我们通过变更VirtualService资源的流量设置占比,将流量全部切到新版本。变更后的VirtualService资源的配置文件内容如下:
apiVersion: networking.istio.io/v1alpha3kind: VirtualServicemetadata: name: micro-api-routespec: #用于定义流量被发送到的目标主机(这里为部署在k8s中的micro-api服务) hosts: - micro-api.default.svc.cluster.local #将VirtualService绑定到Istio网关,通过网关来暴露路由目标 gateways: - micro-gateway http: - route: #设置旧版本(V1)版本的流量占比为70% - destination: host: micro-api.default.svc.cluster.local subset: v1 #通过权重值来设置流量占比 weight: 0 #设置新版本(V2)版本的流量占比为30% - destination: host: micro-api.default.svc.cluster.local subset: v2 weight: 100
继续通过Istio网关访问目标服务,命令如下:
# for i in {1..10}; do curl -H "Host:micro-api.default.svc.cluster.local" 10.98.178.61:80/test/test; done{"code":0,"data":"V3|无依赖测试接口返回->OK!","message":"成功"}{"code":0,"data":"V3|无依赖测试接口返回->OK!","message":"成功"}{"code":0,"data":"V3|无依赖测试接口返回->OK!","message":"成功"}{"code":0,"data":"V3|无依赖测试接口返回->OK!","message":"成功"}{"code":0,"data":"V3|无依赖测试接口返回->OK!","message":"成功"}{"code":0,"data":"V3|无依赖测试接口返回->OK!","message":"成功"}{"code":0,"data":"V3|无依赖测试接口返回->OK!","message":"成功"}{"code":0,"data":"V3|无依赖测试接口返回->OK!","message":"成功"}{"code":0,"data":"V3|无依赖测试接口返回->OK!","message":"成功"}{"code":0,"data":"V3|无依赖测试接口返回->OK!","message":"成功"}
可以观察到,此时流量已经全部切换到了新版本服务!
后记
在微服务时代,不同的服务之间相互联系,关系错综复杂,部署升级一个服务,可能造成整个系统的瘫痪,因此,需要选择合适的部署方式,从而将风险降到最低。金丝雀(灰度)发布只是多种部署方式的一种,还有蓝绿部署、滚动部署(如K8s的滚动升级)等,可以根据不同的业务场景选择不同的发布形式。
内容来源网络,如有侵权,联系删除,本文地址:https://www.230890.com/zhan/84462.html
